Adaptive AUTOSARベースで車載機能を実現するのに不可欠なモジュール
PARAはAdaptive AUTOSAR Machineを実装するために自社開発したAUTOSAR準拠のソフトウェアプラットフォームです。
PARAはAUTOSAR Standard Functional Cluster API、C++ Generator、Manifest Generator、Basic Platform Level Applicationで構成されていて、Adaptive Platformの基本的な機能をライブラリーで提供しています。
AUTOSAR Runtime for Adaptive Application(ARA)


Implementation process of Adaptive Application
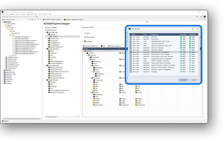
ユーザーはAutoSAR.ioで設計したARXMLからAdaptive Applicationを実装できます。
※ PARA ジェネレータはAutoSAR.ioで設計を行って、最後のステップで起動できます。


Platform Level Application
Adaptive Platformで一部のFunctional Clusterの機能はPlatform Level Applicationとして実装するようになっています。PARAは多様なPlatform Level Applicationをサポートします。



PARA-Standard
- - PARA-StandardはAUTOSARプロジェクトでのA sampleの実装に必要な Functional ClusterモジュールとPlatform Level Applicationを提供します。
- - A sampleはSample Adaptive Application開発とネットワーク実装及びテストとなります。
PARA-Extention
- - PARA-Extentionはお客様の要求事項に合わせて提供します。
- - 要求事項により、特定のOS、Compiler、APIsが提供されます。
- - 診断のような自動車メーカーからの要求事項にも対応します。
Key Features
- - Adaptive AUTOSAR Standard APIs
- - Various Extended APIs
- - C++ Code Generators for Adaptive AUTOSAR
- - Manifest Generators for Adaptive AUTOSAR
- - Adaptive Platform Applications
- - Safety mechanism(Libpara) detecting execution level faults according to ISO26262
Supporting AUTOSAR Specification
- - Adaptive Platform R20-11